一、引言#
Guided Decoding,又叫 Structured Output,是大模型推理领域中非常重要的一个特性,主要用于引导大模型输出符合某种特定格式(如:SQL、Json)的结果,以便更好地将大模型落地到具体的应用场景中。
在我的上一篇文章中,简要地介绍了 Guided Decoding 的原理,并详细分析了 vLLM 中相关代码的实现(V0),文章链接如下:
自从 vLLM v0.8.x 之后,V1 Engine 将作为 vLLM 启动时的默认选项。关于 V1 Engine 的系统设计以及具体的优化点,我将会在之后逐步梳理并分享出来(如果有空的话)。而在本文中,我将针对 V1 Engine,分享 Structured Output 模块的整体设计与具体实现。
二、V1 Engine 整体架构#
在介绍 Structured Output 模块的设计之前,让我们先来看下 vLLM V1 Engine 的整体架构。在 V1 中,vLLM 将不同类型的 CPU 密集型操作拆分到了两个相互独立的进程中,以便能够异步执行不同的 CPU 操作,减少了不同步骤之间相互等待的时间,因此能够更好地压榨硬件的计算性能。

Process 0主要负责请求的预处理(如:参数校验)、Tokenization 以及 Detokenization 等操作;Process 1主要负责请求的调度和推理执行等操作。
在优化前(V0),Process 0 和 Process 1 中的操作顺序执行,因此存在许多 CPU 空闲等待的时间,而在 V1 中则是并行执行上面两个进程中的操作,因此极大地提升了整体的推理效率。
三、V1 Engine 整体流程#
接下来,让我们再看一下 V1 Engine 的整体推理流程:

高清图片链接:link,画图不易,走过路过欢迎点一个 Star!
LLMEngine属于Process 0,主要用于与推理引擎外部进行交互(如:接收用户请求、输出推理结果等)。vLLM 的离线推理引擎LLM和在线推理引擎AsyncLLM都是基于LLMEngine的封装;EngineCore属于Process 1,是推理引擎的核心,包含了请求调度、模型前向推理等关键实现。
3.1 LLMEngine 整体流程#

- 当一个新的 prompt 输入到 vLLM 后,
LLMEngine会调用Processor的process_inputs()方法,对输入数据进行一些校验和预处理。其中,有一个步骤叫做_validate_structured_output(),会对 Structured Output 后端的设置进行检查(目前 V1 只支持 engine-level 的后端,即全局只能使用同一个后端,不允许针对不同的请求使用不动的后端进行处理),并判断输入内容是否能被转换成 Structured Output 后端能够识别的语法; LLMEngine调用step(),并通过get_output()方法从EngineCoreClient获取推理结果(EngineCoreClient是LLMEngine中专门用于与EngineCore进行通信的类);LLMEngine调用OutputProcessor中的process_outputs()方法,对推理结果进行后处理,比如:Detokenization、准备RequestOutput对象以及终止已经生成结束符的请求。
3.2 EngineCore 整体流程#
当 LLMEngine 调用 make_client() 方法创建 EngineCoreClient 时,可以根据配置创建不同的 EngineCoreClient,用户可以选择继续使用 V0-style 的 Engine,也可以采用 V1-style(本文仅讨论 V1)。当使用 V1 Engine 时,会创建一个新的进程,运行 EngineCoreProc 中的 run_engine_core() 方法,并开启一个 busy loop。

run_busy_loop() 主要分为两步:
_process_input_queue():处理来自EngineCoreClient的请求。当有新的请求到来时,调用add_request()方法:(1)将EngineCoreRequest转换为Request;(2)异步编译 Structured Output Grammar;(3)将请求添加到Scheduler中;_process_engine_step():执行调度和推理。

注意:本文主要聚焦于 Structured Output 特性,前面只是大致介绍下 V1 Engine 的整体情况,更多具体的内容(如:调度流程、解码算法等)后面有空再单独写文章进行分享。
四、Structured Output 代码实现#
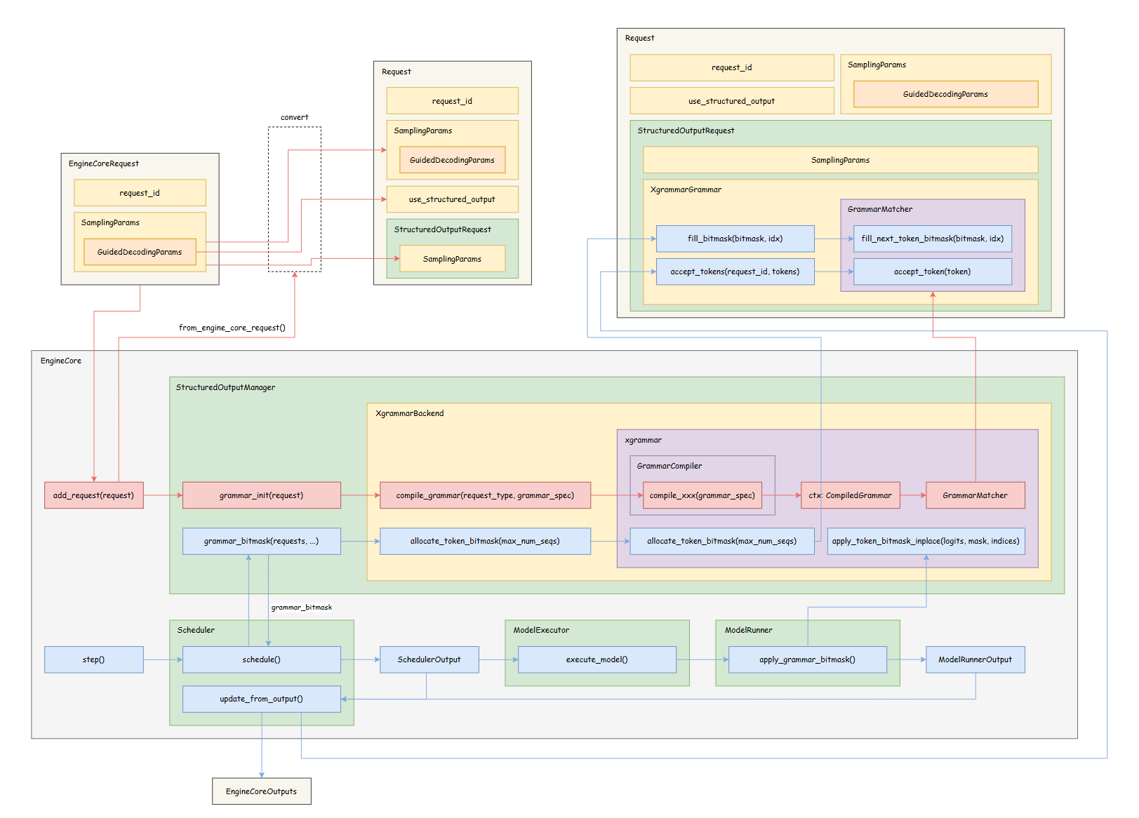
了解了 V1 Engine 的整体架构和推理流程之后,下面我们将以 XGrammar 后端为例,梳理 Structured Output 具体的代码实现。

高清图片链接:link,画图不易,走过路过欢迎点一个 Star!
4.1 请求预处理#
当一个新的请求从 EngineCoreClient 发送到 EngineCore 时,是以 EngineCoreRequest 的形式。EngineCore 会先通过 Request.from_engine_core_request() 方法将其转换为 Request 形式,在这一步中,会创建 StructuredOutputRequest 对象并将 SamplingParams 传递给它。而在 SamplingParams 中就包含了用户设置的 GuidedDecodingParams。

若 GuidedDecodingParams 为空,则代表不使用 Structured Output,因此会将 use_structured_output 设置为 False,反之则为 True。GuidedDecodingParams 的部分内容如下:
@dataclass
class GuidedDecodingParams:
"""One of these fields will be used to build a logit processor."""
json: Optional[Union[str, dict]] = None
regex: Optional[str] = None
choice: Optional[list[str]] = None
grammar: Optional[str] = None
json_object: Optional[bool] = None
"""These are other options that can be set"""
backend: Optional[str] = None
whitespace_pattern: Optional[str] = None
@property
def backend_name(self) -> str:
"""
Return the backend name without any options.
For example if the backend is "xgrammar:no-fallback", returns "xgrammar"
"""
return (self.backend or "").split(":")[0]
一个简单的使用示例(根据文字判断感情,并输出对应的选项)如下:
# Guided decoding by Choice (list of possible options)
guided_decoding_params_choice = GuidedDecodingParams(
choice=["Positive", "Negative"])
sampling_params_choice = SamplingParams(
guided_decoding=guided_decoding_params_choice)
prompt_choice = "Classify this sentiment: vLLM is wonderful!"
llm = LLM(model="Qwen/Qwen2.5-3B-Instruct", max_model_len=100)
choice_output = generate_output(prompt_choice, sampling_params_choice, llm)
4.2 异步编译 Grammar#
StructuredOutputManager 是 EngineCore 中的一个组件,当 Request 转换完成后,会调用 StructuredOutputManager 中的 grammar_init() 方法。

grammar_init() 的主要步骤如下:
- 将 engine-level backend 设置到
StructuredOutputManager中; - 通过 backend 调用
compile_grammar()方法,并开始异步编译语法。编译完成后,会生成一个CompiledGrammar对象,然后利用该对象创建GrammarMatcher对象,最后将这些内容打包为一个XgrammarGrammar对象放到Request的StructuredOutputRequest属性中。

上述流程的部分代码如下:
class StructuredOutputManager:
"""Engine-level manager for structured output requests."""
def grammar_init(self, request: Request) -> None:
if request.structured_output_request is None:
return
# 根据 sampling_params 设置对应的 backend
if self.backend is None:
backend_name = request.sampling_params.guided_decoding.backend_name
if backend_name == "xgrammar":
self.backend = XgrammarBackend(self.vllm_config)
grammar = self.executor.submit(self._async_create_grammar, request)
# 异步调用:self.backend.compile_grammar(...)
request.structured_output_request.grammar = grammar
class XgrammarBackend(StructuredOutputBackend):
def compile_grammar(self, request_type: StructuredOutputOptions,
grammar_spec: str) -> StructuredOutputGrammar:
# 根据不同的 request_type 调用对应的 compile_xxx()
if request_type == xxx:
ctx = self.compiler.compile_xxx(grammar_spec)
return XgrammarGrammar(
matcher=xgr.GrammarMatcher(ctx),
vocab_size=self.vocab_size,
ctx=ctx,
)
注意:在 V1 Engine 中,每一个 Structured Output 后端都需要实现两个类——
StructuredOutputBackend和StructuredOutputGrammar,在这两个抽象类中定义了每个后端应该实现的接口。其中,StructuredOutputBackend是 engine-level 的 backend,而StructuredOutputGrammar是 request-level 的 backend,即前者是整个推理引擎共用的后端,而后者存在于Request对象中,只负责对自己所属的请求进行处理。
4.3 分配 bitmask 并更新 FSM 状态#
当前置准备完成后,EngineCore 就会调用 step() 方法进行请求调度和模型推理。

step() 的主要步骤如下:
Scheduler调用schedule()方法对请求进行调度。其中,会调用StructuredOutputManager的grammar_bitmask()方法:- 调用 XGrammar 后端的
allocate_token_bitmask()方法,为当前 batch 中的所有请求准备下一个 token 的 bitmask(bitmask 的具体作用在上一篇文章中有做解释); - 针对每一个设置了 Structured Output 的请求,调用
GrammarMatcher中的fill_next_token_bitmask()方法为它们填充 bitmask。
- 调用 XGrammar 后端的
Scheduler调度完成后生成调度结果SchedulerOutput,并调用ModelExecutor开始执行推理(调用链路:ModelExecutor->Worker->ModelRunner)。其中,ModelRunner会调用apply_grammar_bitmask()方法将 bitmask 应用到模型输出的 logits 上,从而起到 Guided Decoding 的效果。该方法底层调用的是 XGrammar 后端中的apply_token_bitmask_inplace()方法;- 最后,
Scheduler根据之前生成的调度结果SchedulerOutput以及模型推理输出的结果ModelRunnerOutput更新状态并生成EngineCoreOutputs结果,返回给EngineCoreClient。其中,每一个use_structured_output = True的请求都会调用自己的XgrammarGrammar对象,调用GrammarMatcher中的accept_token()方法,使对应的 FSM 接受新生成的 token 并向前跳转到下一个状态。
上述流程中涉及的部分 XGrammar API 的说明如下:
def allocate_token_bitmask(batch_size: int,
vocab_size: int) -> Tensor:
'''
Allocate the bitmask for the next token prediction. The bitmask is an int32
tensor on CPU with shape (batch_size, ceil(vocab_size / 32)).
Users who have their own needs to manage CUDA memory can construct the tensor
with get_bitmask_shape and bitmask_dtype themselves.
'''
def fill_next_token_bitmask(bitmask: Tensor,
index: int = 0,
debug_print: bool = False) -> bool:
'''
Fill the bitmask for the next token prediction. The input bitmask can be
generated by allocate_token_bitmask, and must be on CPU. bitmask[index] will
be filled with the next token bitmask.
This method does not change the matcher state.
'''
def apply_token_bitmask_inplace(logits: Tensor,
bitmask: Tensor,
vocab_size: Optional[int] = None,
indices: Optional[List[int]] = None) -> None:
'''
Apply the bitmask to the logits in-place. The bitmask is a 01 bitwise compressed
tensor, where 0 means the token is masked and 1 means the token is not masked.
It can be generated by allocate_token_bitmask and filled by fill_next_token_bitmask.
After applying the bitmask, the masked logits will be set to -inf.
'''
def accept_token(token_id: int,
debug_print: bool = False) -> bool:
'''
Accept one token and update the state of the matcher.
'''
到此为止,我们就介绍完了 vLLM 是怎么将一个 Structured Output 的请求转换为对应格式的输出的。
五、总结#
目前,vLLM 的 V1 Engine 还在积极开发中(变动频繁),其 Structured Output 特性也还只支持 xgrammar 和 guidance 后端。本文中介绍的内容,仅代表写下这篇文章时代码的状态(v0.8.4),后续 Structured Output 模块如果还有比较大的调整,再考虑另写文章进行分享。
另外,目前我的工作就是全职参与 vLLM 社区的开发和维护,后续我还会持续分享更多关于 vLLM 最新进展的学习笔记,欢迎大家持续关注~
